Skip to content

IDA: Linux Debugger

Since version 4.7, IDA offers a console Linux debugger and a console Linux disassembler (since version 5.1 IDA also offers a Mac OS X debugger and disassembler). The Linux version of IDA brings the power of combined disassembly and debugging to the Linux world.

The Linux version of IDA:

  • is able to disassemble any file supported by the Windows version.
  • supports all the features of the Windows console version, including interactivity, scripting and plugins.
  • offer local debugging of Linux executables.
  • can connect to Windows machines running our debugging server and debug Windows executables.
  • remote debugging server that allows you to debug Linux programs from another Linux machine, or even a Windows one.

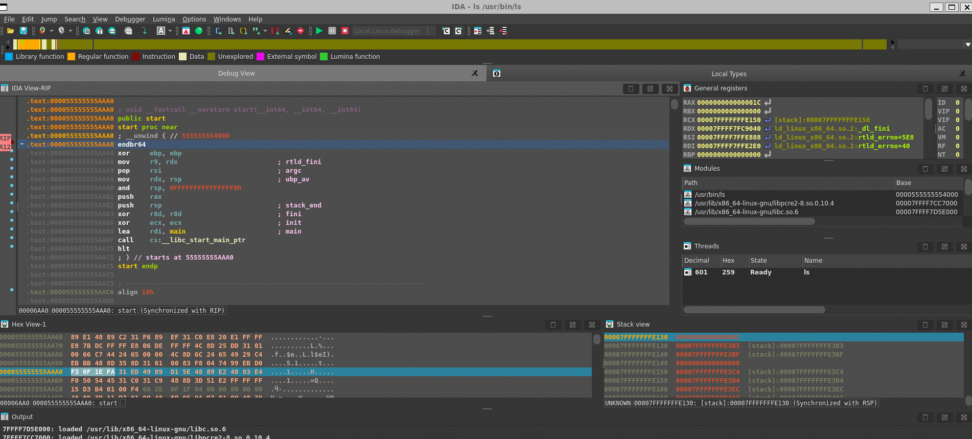
Below: the Linux Debugger working locally.

Below: the Windows Debugger about to debug a remote Linux binary.

Below: the Windows Debugger in a remote debugging session.

A typical use of the remote linux debugger would be the safe analysis of an hostile Windows binary: the Linux debugger, for example, brings unprecedented flexibility and security to the virus analyst. A typical use of the remote Windows debugger would be Linux debugging in a comfortable, well known GUI.

The IDA debugger, disassembler and remote debuggers are not sold separately but are included in the normal IDA distribution.